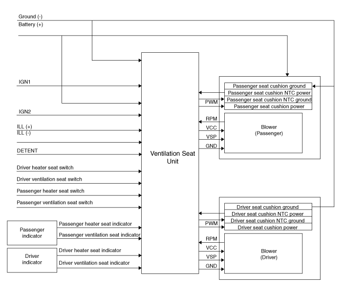
Hyundai Kona: электрические схемы сиденья / сиденья с вентиляцией

Принципиальная электрическая схема

Н
Соединитель А
Соединитель Б
Соединитель С
1
Сиденье с вентиляцией IGN1
Индикатор вентиляции водителя (низкий)
Мощность вентиляционного нагревателя
2
Мощность вентилятора водителя
Индикатор вентиляции водителя (средний)
Мощность нагревателя водителя
3
Скорость вентилятора водителя
Индикатор вентиляции водителя (высокий)
Масса нагревателя водителя
4
Вход оборотов драйвера
Драйвер НТ (+)
Вентиляционный нагреватель заземления
5
Выключатель отопителя водителя
-
Мощность вентиляционного нагревателя
6
Выключатель вентиляции водителя
БОЛЬНОЙ (-)
-
7
ИЛЛ (+)
Драйвер NTC (-)
Мощность отопителя пассажира
8
Индикатор нагревателя водителя (низкий)
Масса вентилятора водителя
-
9
Индикатор нагревателя водителя (средний)
Индикатор вентиляции пассажира (низкий)
Масса обогревателя пассажира
10
Индикатор нагревателя водителя (высокий)
Индикатор вентиляции пассажира (средний)
Вентиляционный нагреватель заземления
11
Вентиляционная установка ИГН2
Индикатор вентиляции пассажира (высокий)

12
Мощность вентилятора пассажира
Пассажирский НТК (+)
13
Скорость пассажирского вентилятора
-
14
Вход оборотов вентилятора пассажира
-
15
Выключатель отопителя пассажира
Пассажирский НТК (-)
16
Выключатель вентиляции пассажира
Пассажирский воздуходувка
17
фиксатор

18
Индикатор обогревателя пассажира (низкий)
19
Индикатор обогревателя пассажира (средний)
20
Индикатор обогревателя пассажира (высокий)

Сиденье с вентиляцией и расположение компонентов
Расположение компонента [Переднее сиденье с вентиляцией] 1. Сиденье с вентиляцией (Только вспомогательное сиденье) 2. Вентилятор сиденья ...

Процедуры ремонта сиденья с вентиляцией
Удаление [Вентилятор] 1. Отсоедините отрицательную (-) клемму аккумуляторной батареи. 2. Снимите переднее сиденье. ...
Дополнительная информация:

Руководство по эксплуатации Ford Fusion 2013–2020: Коленные подушки безопасности водителя и пассажира. Защитный навес™
Коленные подушки безопасности водителя и пассажира Коленные подушки безопасности водителя и пассажира есть расположен под или внутри прибора панель. Во время аварии системы безопасности контролируют модуль может активировать драйвер и коленные подушки безопасности пассажира (индивидуальные или оба) в зависимости от серьезности аварии и соответствующее состояние жильцов ...

Hyundai Kona (OS) 2018-2023 Руководство по эксплуатации: Меры предосторожности зимой
Используйте высококачественную охлаждающую жидкость на основе этиленгликоля. Ваш автомобиль поставляется с высококачественной охлаждающей жидкостью на основе этиленгликоля. система. Это единственный тип охлаждающей жидкости, который следует использовать, поскольку он помогает предотвратить коррозии в системе охлаждения, смазывает водяной насос и предотвращает замерзание. Быть уверенным ...