Hyundai Kona: Принципиальные схемы устройства автоматического корректора фар / устройства автоматического корректора фар

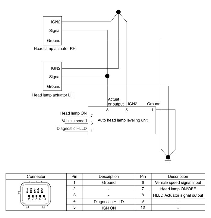
Принципиальная электрическая схема

Процедуры ремонта переключателя регулировки положения фар
осмотр 1. Отсоедините отрицательную (-) клемму аккумуляторной батареи. 2. Снимите нижнюю панель аварийной подушки. (Обратитесь к Боду...

Устройство автоматической коррекции положения фар Описание и работа
Описание В зависимости от условий вождения и состояния загрузки автомобиля, фара направление освещения изменено, чтобы сохранить видимость водителя и защищать...
Дополнительная информация:

Hyundai Kona (OS) 2018-2023 Руководство по техническому обслуживанию: Порядок ремонта
Удаление 1. Отсоедините отрицательную (-) клемму аккумуляторной батареи. 2. Снимите рулевое колесо. (См. Система рулевого управления — «Рулевое колесо») 3. Снимите верхний и нижний кожухи рулевой колонки после...

Hyundai Kona (OS) 2018-2023 Service Manual: Технические характеристики
Спецификация Элемент Спецификация Источник питания 3В Рабочая Температура от -10°C до 60°C (от 14°F до 140°F) РЧ модуляция ФСК ...